모든 도메인을 위한 Enterprise Architect 솔루션
효율적인 데이터 모델링을 지원하는 Enterprise Architect 소개 자료를 지금 다운로드하고, 최신 IT 뉴스와 업데이트가 포함된 슬렉슨 뉴스레터도 함께 받아보세요!
효율적인 데이터 모델링을 지원하는 Enterprise Architect 소개 자료를 지금 다운로드하고, 최신 IT 뉴스와 업데이트가 포함된 슬렉슨 뉴스레터도 함께 받아보세요!
혁신적인 협업을 위한 UML 모델링 도구 Enterprise Architect
Entry level Business & Software Modeling





BPMN, UML, 사용 사례, 요구 사항, 활동 그래프, 시퀀스 다이어그램, 도메인 모델 등을 비롯한 다양한 언어를 포함하는 풍부한 비즈니스 UML 모델링 도구입니다.
대중적이고 다양한 소프트웨어 언어에서 모델링, 리버스 엔지니어링, 프로파일링, 디버깅, 탐색, 기록 및 시각화를 위한 다양한 기능을 지원합니다.
고성능의 단일 파일 기반 저장소를 사용하여 작업을 즉시 시작할 수 있습니다. 사용자가 추가되었을 경우 기타 옵션과 모델 확장에 짧은 시간이 필요합니다.
Professional은 XMI 가져오기 및 내보내기를 통한 모델 교환을 지원합니다. 또한 XSD 스키마 모델링, XSLT 정의 및 디버깅 등 기타 XML 기반 구조의 모델링을 지원합니다.
UI 작업 영역, 작업 세트, 관심사항, 도구 구성, 비주얼 테마 및 기타 다양한 UI 기능을 통해 Enterprise Architect 경험을 극대화하십시오.
Enterprise Architect 14 Professional 버전부터는 Pro Cloud Server 및 Firebird 기반 모델 레파지토리 기능을 지원합니다.
The Scalable Team-Based Platform





DMN의 풍부한 기업용 도구 및 언어 BPMN 및 BPEL을 사용함으로써 사용 사례, 요구 사항, 활동 그래프, 시퀀스 다이어그램, 도메인 모델 작업을 수행 할 수 있습니다.
시스템 엔지니어에게 필요한 도구를 풍부하게 제공하기 위하여 다양한 패턴 및 도구가 내장되어 있으며, SysML 1.5를 사용하는 MBSE에 대한 표준 도구를 지원합니다.
Service Now와 Pro Cloud Server의 데이터 통합을 사용하여 더 풍부하고 완벽한 모델을 구축하십시오.
Pro Cloud Server 데이터 통합 기능을 사용하여 Jira, Service Now, TFS 및 기타 여러 시스템에 연결하여 비즈니스를 효과적으로 시각화하고 관리하십시오.
Power Modeling and Simulation




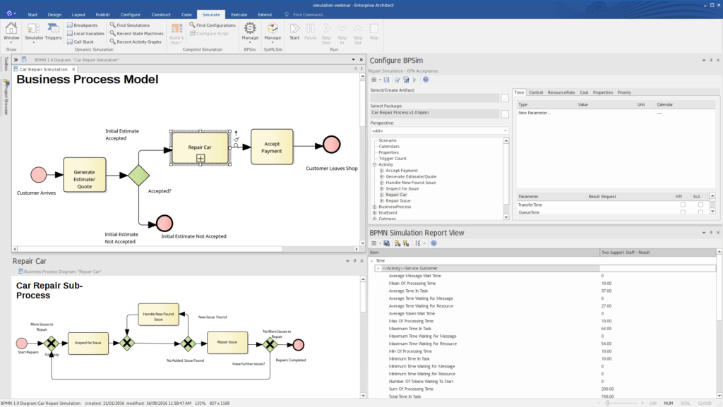
BPMN 모델을 강력한 BPSim 프로세스 실행 엔진과 함께 사용할 수 있습니다. 프로세스 모델의 효과와 다양한 상황과 이벤트에 대한 대응 방법을 미리 결정하고, 시뮬레이션을 임의의 속도로 재형하거나 다양한 시나리오를 탐색할 수 있습니다.
Enterprise Architect 14 DMN 지원은 매우 강력합니다. DMN 모델을 정의한 다음 속도에 맞추어 플레이하고, 규칙과 결과를 확인하고 검증 할 수 있습니다. 또한 여러 시나리오를 정의하고 논리가 어떻게 유지되는지 확인할 수 있습니다.
Open Modelica 용 내보내기 코드를 생성하면 SysML Parametric 모델을 즉시 실행하고 결과를 볼 수 있습니다. 시스템의 메트릭 모델을 탐색하는 강력한 도구를 경험해보세요.
DMN 모델에서 모델링된 동작 논리를 실행하기 위한 확장된 코드 생성 기능이 지원됩니다. 결과 코드는 시뮬레이션으로 재생할 수 있으며, 동시에 핵심 규칙 및 상태에 따른 자체 프로그램에서 사용할 수 있습니다.
The Complete Package





Ultimate Edition은 Professional, Corporate, Unified Edition의 모든 것을 포함하므로, 모든 모델링 도구, MDG 확장, 프레임 워크, 시뮬레이션 등에 즉시 액세스 할 수 있습니다.
Pro Cloud에서 지원하는 모든 데이터 통합 서비스가 라이선스에 포함되어 있습니다. Jira, ServiceNow, TFS 등 기타 인스턴트 클라이언트에 액세스 하십시오.
풍부한 기능의 MS Office 통합 및 MDG 확장에 대한 전체 라이선스가 포함되어 있습니다. (추가 비용 없음)
MDG 확장 또는 Pro Cloud Server Jazz 통합 클라이언트를 통해 DOORS 통합을 지원합니다.
사용자 연결을 기반으로 모델의 전체 섹션을 숨김으로써 모델 정보에 대한 세분화된 사용자 액세스를 관리합니다.
모델의 범위와 효과를 극대화하기 위해 Pro Cloud Server와 WebEA 사용을 권장합니다. Jira 및 TFS와 같은 다른 플랫폼과 통합하여 작업 관계자 상호간 효과적인 피드백을 얻을 수 있습니다.
다양한 규모의 비즈니스 모델링을 위한 뛰어난 UML 도구 Enterprise Architect
© SLEXN, Inc. All rights reserved.
이번 웨비나에서 성능 편차·비용·거버넌스의 현실적 한계를 실제 사례로 짚고, AI 자동화와 인간 개입의 명확한 기준을 제시합니다.